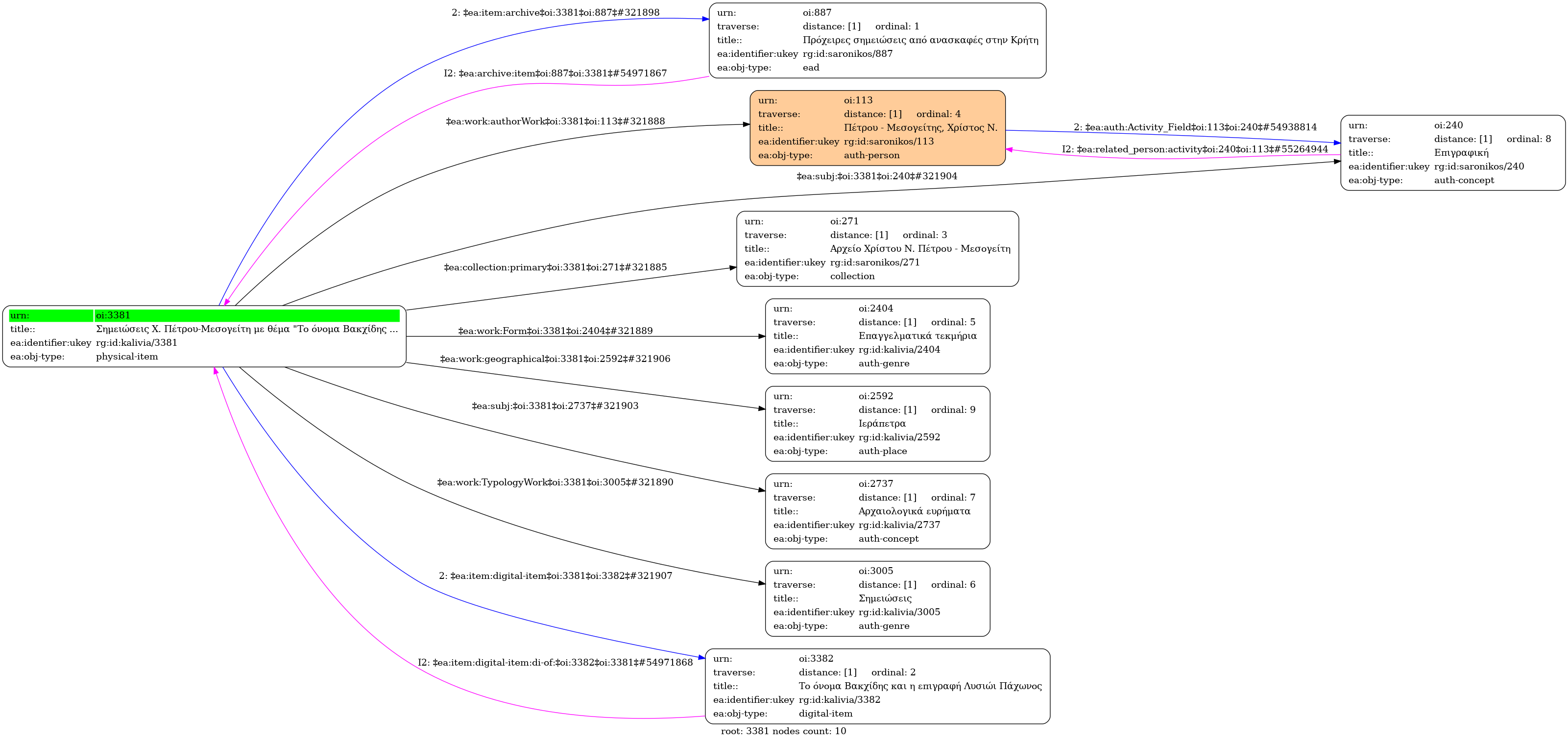
- Φυσικό τεκμήριο (Έγγραφο)
- Αρχειακές Συλλογές Δημοτικής Βιβλιοθήκης Καλυβίων
- Α1.Υ1.Σ1.Υ2.Φ30062
- Κείμενο
- Αρχείο Χρίστου Ν. Πέτρου - Μεσογείτη
- Ελληνικά
- Πέτρου - Μεσογείτης, Χρίστος Ν. (1909-1944)
- Επαγγελματικά τεκμήρια
- Ιεράπετρα
- Χειρόγραφη
- Δεν περιέχει εικονογράφηση
- 2 σελίδες
-
- Περιέχει βιβλιογραφικές αναφορές
-
- Πρωτότυπο
Σημειώσεις Χ. Πέτρου-Μεσογείτη με θέμα "Το όνομα Βακχίδης και η επιγραφή Λυσιώι Πάχωνος"
Διαθέσιμα ψηφιακά τεκμήρια
Το όνομα Βακχίδης και η επιγραφή Λυσιώι Πάχωνος
Περιγραφή: Το όνομα Βακχίδης και η επιγραφή Λυσιώι Πάχωνος (pdf) [entire] Ξεφύλλισμα pdf
Άδεια: Αναφορά Δημιουργού - Παρόμοια Διανομή 4.0 Διεθνές (CC BY-SA 4.0)
Μέγεθος: 2.3 MB


